Przejdź do treści
Sugester V1 - Baza  Wiedzy

Tagowanie zadań

Aktualizacja: Wyświetleń: 1319 2 min czytania
Tagując zadania, można z czasem uzyskać czytelny przegląd najczęściej powtarzających się problemów czy tematów. Aby móc korzystać z tagowania, należy włączyć tę opcję, wchodząc w menu Ustawienia -> Konfiguracja helpdesku i zaznaczyć opcję Tagowanie e-maili i zadań. W tym artykule opisujemy:
  • jak dodać tag do nowego zadania
  • jak dodać tag do istniejącego zadania
  • jak wyszukać zadanie po tagu
  • jak wygenerować raport tagów w postach

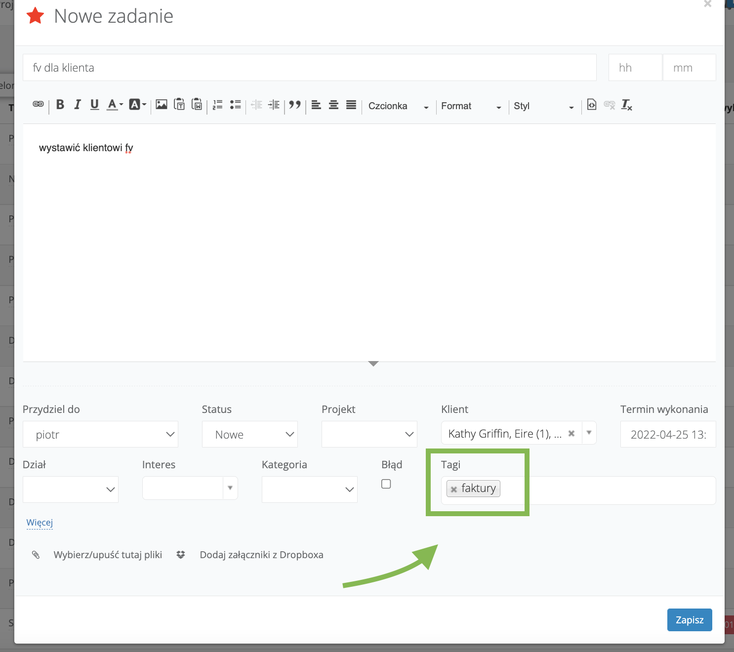
Dodawanie tagu do nowego zadania

Po aktywowaniu opcji Tagowanie emaili i zadań w oknie dodawania zadania pojawi się pole "Tag". Po zapisaniu zadania, tag zostanie dodany do listy tagów w Sugesterze i będzie można go użyć przy kolejnym zadaniu. Dodając w zadaniach nowe tagi, tworzy się lista tagów, która jest wyświetlana przy tagowaniu każdego nowego zadania. Możemy używać tagów z listy lub dodawać nowe, jeśli żaden istniejący tag nie jest adekwatny do opisywanego w zadaniu problemu. Listę tagów można edytować, ale dostęp do tej opcji ma jedynie admin i właściciel konta. 

Dodawanie tagu do istniejącego już w systemie zadania

Czasami istnieje konieczność otagowania istniejącego już w systemie zadania. Można to zrobić na 2 sposoby: 1. W edycji danego zadania, wystarczy:

  • wejść w wybrane zadanie
  • rozwinąć strzałkę przy ikonce "z plusikiem" w belce nad zadaniem i wybrać opcję "Tagi"
  • wpisać w nowym polu tag
  • kliknąć "Zapisz" pod polem "Tag"
2. Na liście zadań, grupowo wystarczy:
  • zaznaczyć chekboxy przy zadaniach, które chcemy otagować
  • z dodatkowej belki, jaka pojawi się nad listą, rozwinąć strzałkę przy przycisku +Dodaj tag
W ten sam sposób można otagować zadania w inboxie.

Wyszukiwanie zadań po tagu

System daje możliwość wyszukania na liście zdań wszystkich zadań oznaczonych danym tagiem. Dzięki temu szybko otrzymamy listę wyników z interesującym nas zagadnieniem. Aby wygenerować taką listę, należy:

  • wejść w zakładkę Zadania i przejść do widoku listy
  • w polu "Tagi" wpisać frazę, której szukamy
  • można opcjonalnie uzupełnić inne pola wyszukiwania, by zawęzić wyniki
  • kliknąć "Szukaj"
 

Raport tagów emaili

W menu Raporty > Wykresy > Tagi postów można dokładnie sprawdzić, które tagi są najczęściej używane. Zachęcamy do zapoznania się z raportem Tagi postów.

Czy ten wpis był pomocny?

Udostępnij

Komentarze